Warning
The following settings description is aimed for use on UltraStation servers.
Tip
To create and set up RAID on UltraStation servers a MegaRAID utility is used, which is embedded into TRASSIR OS.
You can download the utility from www.broadcom.com and run on any PC, if necessary.
To start the utility:
- On Windows: run the previously installed MegaRAID Storage Manager app.
-
On TRASSIR OS: press the LSI MegaRAID Manager button on Server settings -> Archive.

-
Enter server IP address into IP Address field and press Discover Host button.
The found server will be displayed in the Remote servers list.

-
Select the server from the list to connect and press Login. In the opened window:
- in the User Name field enter vms;
- in the Password field enter the Administrator user password (12345 by default);
- in the Login Method field select the Full Access connection mode.

-
After the connection establishment click the Create virtual drive link on the Dashboard tab.

-
Select Simple and press Next to continue.

-
After that in the RAID level field select the RAID level (RAID 5 by default).
In the Virtual drivers field select the amount of the virtual drives.
Press Next to continue.

-
Press Finish to complete.

-
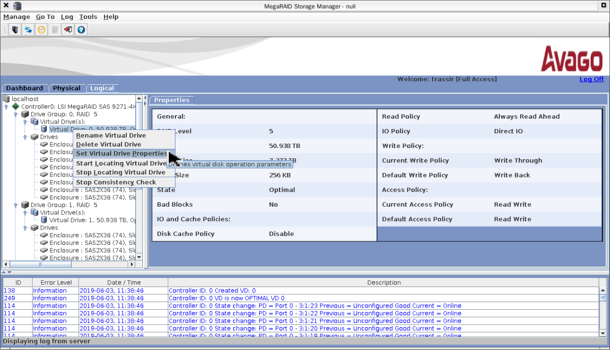
Open the Logical tab and then with the right click on the virtual drive select the Set Virtual Drive Properties

-
In the opened window in the Write Policy field select Always Write Back. Leave the other settings unchanged.
Press OK to save the settings.

After that, in the notifications displayed, press Yes, then check the Confirm mark and press Yes once more.


Repeat the above described procedure for all array virtual drives.
-
To complete the RAID creation, close the utility. Meanwhile, the exact amount of virtual drives, created in RAID, should appear on the Server settings -> Archive tab.

The drives will become available for use after the formatting.


